You can define an intent for a path, called the Path Intent. You can use Path Intent to document the baseline data and define the diagnosis logic for a path to achieve more efficient troubleshooting. Once network issues occur, the predefined path intent can be triggered to execute by the TAF (Trigger Automation Framework), Auto Intent or executed manually to diagnose the network problem. One path can have one or more associated path intents. The built-in path intent is directly stored in the path object.
The system provides several methods to create a Path Intent.
- Create a Path Intent via Auto Intent
- Create a Path Intent via Path Intent Replication
- Copy an Existing Intent
Create a Path Intent via Auto Intent
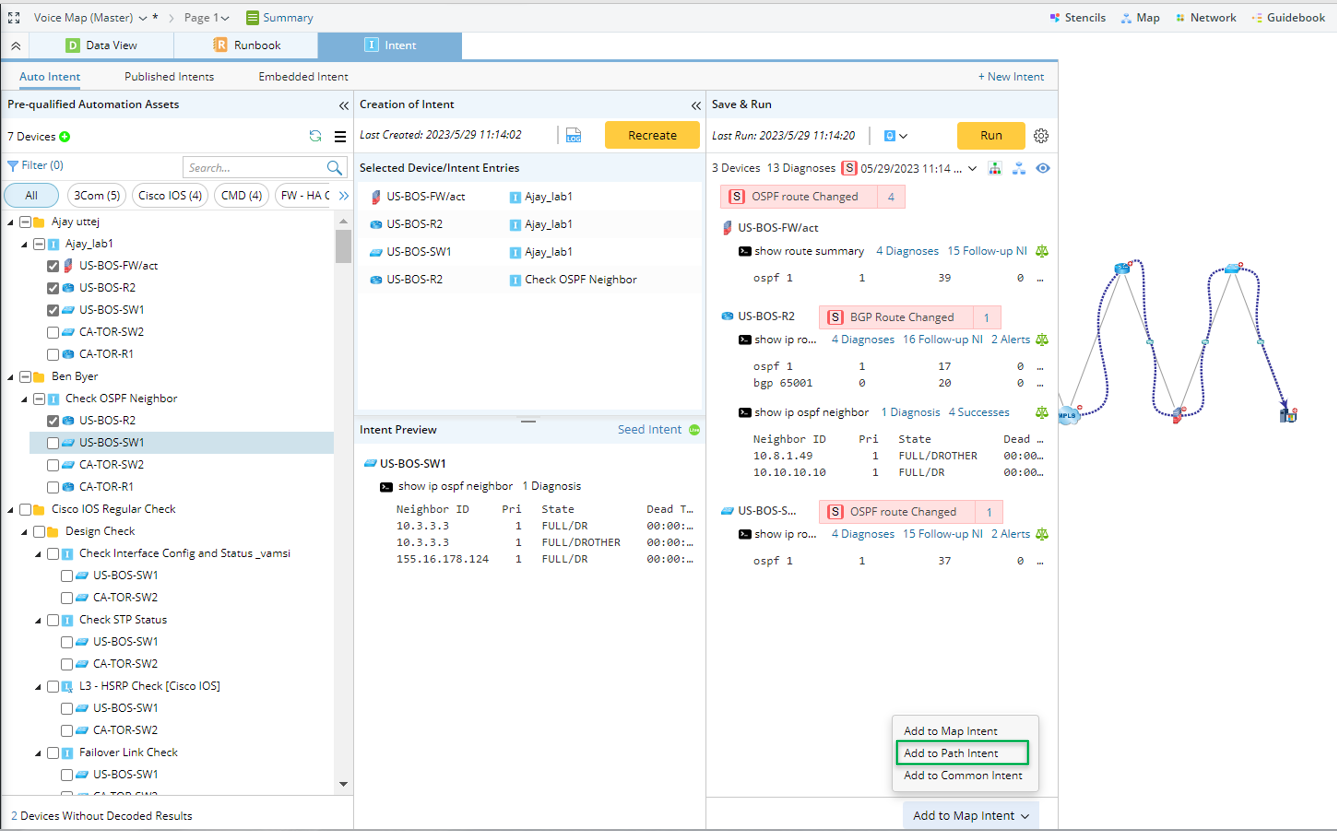
When you map a path, the system lists all decoded intents applicable to the devices along the path under the Auto Intent. You can create an intent from the Auto Intent and save it as the path intent. See Save the Created Intent for details.
- Draw a path map or open an existing path map.

- Select Path: Select a saved path in the map. If there is no saved path in the current map, you can draw the path on the map.
- Define Path Intent Description: By default, the Description is a collection of descriptions of all the seed intents.
|
Note: If a path intent already exists, the new path intent will replace the previous one. |
Create a Path Intent via Path Intent Replication
|
Note: The path intent created via Path Intent Replication cannot be edited, but it can be saved as an individual path intent of the path.
|
- Click Path Intent > Replicate via Intent Template.

- In the Replicate via Intent Template window, select intent template for path intent replication.
- Click Browse and select the intent template in the Select Network Intent Template dialog. Then click OK in the Select Network Intent Template dialog.

- (Optional) Click View Seed Intent to preview seed intent, which may help you select proper intent template.
- (Optional) Click Intent Template Settings to configure the intent template in the Intent Template window if needed before you select the intent template.

- Click Browse and select the intent template in the Select Network Intent Template dialog. Then click OK in the Select Network Intent Template dialog.
- Click OK to finish the settings. New path intent will be replicated after a while.

- View the created path intent from View drop-list of the Path, and the intent details will be displayed in the Path Intent Pane.

- Click Path Intent > Replicate via Intent Template.

- In the Replicate via Intent Template window, select intent template for path intent replication.
- Click Browse and select the intent template in the Select Network Intent Template dialog. Then click OK in the Select Network Intent Template dialog.

- (Optional) Click View Seed Intent to preview seed intent, which may help you select proper intent template.
- Select variables for cloning intent: In Clone Intent by field, select Path Variables or Device Variables for replicating intent.
- Configure macro variables for replicating intent: enable Input Value, then input proper macro variable for the intent template.

- (Optional) Click Intent Template Settings to configure the intent template in the Intent Template window if needed before you select the intent template.

- Click Browse and select the intent template in the Select Network Intent Template dialog. Then click OK in the Select Network Intent Template dialog.
- Click OK to finish the setting. New path intent will be replicated after a while.
- View the created path intent from View drop-list of the Path, and the intent details will be displayed in the Path Intent Pane.

Create a Path Intent using Path Intent Replication via Auto Intent
When Auto Intent is called from path, path devices of the path and intent templates associated with these devices will be automatically added to Auto Intent for creating path intent.
To replicate path intents via Path Intent Replication by calling Auto Intent, complete the following steps:
- Click Path Intent > + Create Intent for Path from Path.

- In the Auto Intent window, select intents and devices to create path intent via Auto Intent (For details operations in Auto Intent window, see Auto Intent). If the intent created from an open path or via Auto Intent is added as path intent, the system creates a path intent by default. If a path intent with the same name already exists, users can select to append the new path intent to the existing one or overwrite existing one.

Note: Path devices of the path and intent templates associated with these devices are automatically listed in the left pane of Auto Intent. - To save the created path intent to the current path, click Add to Path Intent in the Auto Intent window.
.
Note: When Auto Intent function is called from Path, only Add to Path Intent option is available. - View the created path intent from View drop-list of the Path, and the intent details will be displayed in the Path Intent Pane.

Create a Path Intent via Path Intent Replication in ADT
In the Intent Replication for Path Service, ADT serves as a tool to provide data to replicate path intents as scheduled. Specifically, you can add group column to ADT via the “Intent Replication for Path” method. The available data fields include path intent, and data fields of the path intent details. With the data in ADT column, variables can be configured for path intent replication. The created intents can be saved as path intent for future use. For more information, see Create Path Intent for Application Path in ADT.
Copy an Existing Intent
You can directly select an existing intent as the current Path Intent. The existing intent can be copied and used if no path intent has been created. Otherwise, the copied intent will replace the existing one.
- Click the Hamburger menu, then click Copy an Existing Intent.
- In the pop-up dialog box, select an existing intent.
- Click OK to create the new path intent.
Note: If a path intent is created before, a prompt message will appear to ask you to confirm overwriting the old one.
After a Path intent is created, you can:
- Sync up path intent device when path devices change. Click Refresh from the Hamburger Menu.

- Click Edit to redefine the path intent.
- Click the
icon to run/re-run the path intent. - Click the
icon to view the Diagnosis Tree. - Click the
icon to open the intent map. - More common operations on the path intent are listed in the Sandwich Menu.
- Select Path Map as Intent Reference Map.
- Create and Save a Path Map.

- Click Select Map, then select a path map from the pop-up dialog box as Intent Reference Map.

- Click OK.
- Create and Save a Path Map.

