10.1.15.12-06212024
Define Multiple Formats for Parser
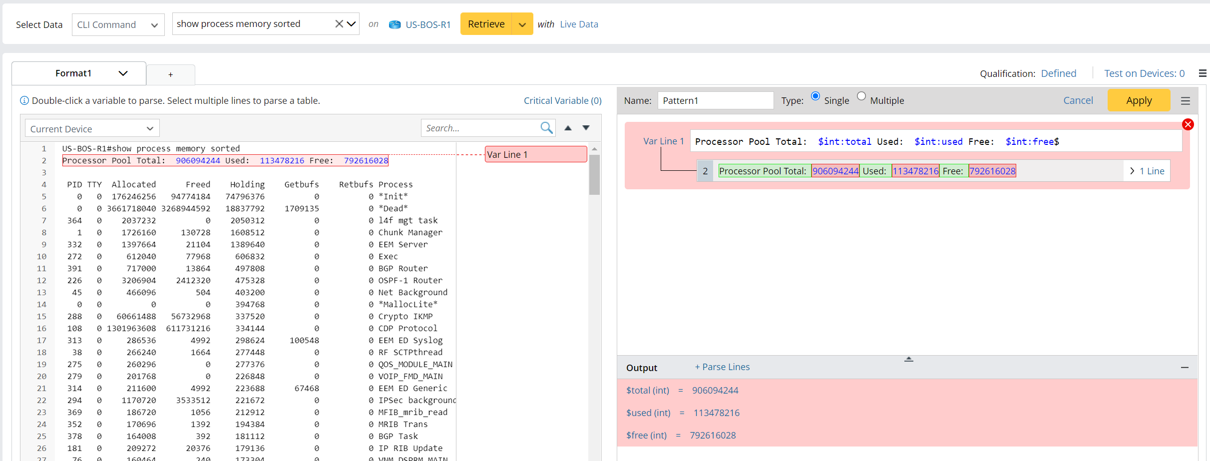
By default, a parser has one format, e.g., define total/used/free memory for a Cisco Router device. The anchor is “Processor Pool Total: Used: Free:”.

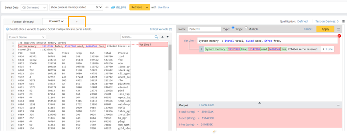
You can add more formats for the parser (click the + icon in the format tab bar). e.g., define the same variables for a Cisco IOS Switch device. The anchor is “System memory: total, used, free,” which is different from that in Format1. 
Basic Operations on Format
You can perform basic operations on each format from the format drop-down menu.
The following table describes the operations that can be performed from the format drop-down menu.
| No. | Operation | Description |
| 1 | Rename |
|
| 2 | Set as Primary |
|
| 3 | Move Left |
|
| 4 | Move Right |
|
| 5 | Edit Sample |
|
| 6 | Search and Replace |
|
| 7 | Delete |
|
Variables in Multiple Formats
When variables are defined for formats, the following rules will apply:
- One format cannot contain variables with the same name.
- Variables with the same name can appear in different formats, and these variables will be treated as one same variable.
| IMPORTANT | When the variables in parser format are applied to other features such as NI, Runbook CLI mode, Flash Probe, only the variables parsed in the primary format can be used. The variables defined in other formats cannot be used in these features. Therefore, the best practice is to keep the variable name in non-primary formats consistent with the variable name in the primary format. |
