Compare the live path with the historical paths and view the NI results for this path. While the user is troubleshooting an application actively, he has all historical paths and triggered NI results ready. Therefore, he can compare the current path with the historical one to find which NI is violated.
To make it easier for you to compare and analyze data based on the path, the following improvements are provided:
▪can quickly browse and calculate the Live/Cached Path based on the intelligence dialog.
▪provides the function of quickly browsing the historical path in the path result pane to view the calculated history of the current path for comparison.
▪can directly execute the defined Path Intent, checking the concerns and directly viewing the analyzed results of the Network Intent in the Path Intent pane.
There is a quick entry for Live Path and Cached Path in the intelligence dialog in the B (Destination) of path calculation. In this way, you can quickly complete the Live/Cached Path calculation without modifying the option.

You can browse historical path results in the path result pane. For a calculated path, if it matches a stored path, it will be auto saved under an existing matched path; if the currently calculated path has historical calculation results, the matched historical path will also be listed.
You can also check whether the path is a golden path here, and a quick entry is provided to set and cancel a historical path as a golden path.

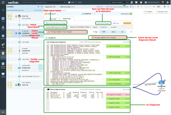
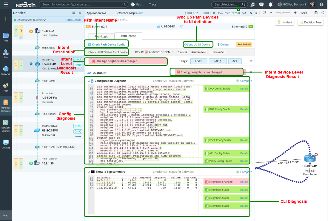
In the newly provided Path Intent pane, you can directly execute path intent and then directly view the results of intent diagnosis in the lower area.
In the Path Intent pane, you can run an NI or check NI results to locate and identify the issues.

Here are some message examples of the 3 kinds of typical path NI mentioned before:
▪L3 failover detected by checking routing table entry

▪Path performance issues detected, for example: CPU/memory utilization change, link utilization change, interface CRC error increase, QoS buffer drop change


▪QoS configuration inconsistence issue along the path detected
